In diesem Tutorial lernen Sie:
- Was Kiro ist und welche technischen Möglichkeiten es bietet.
- Wie die Verbindung von Kiro mit den Web MCP-Servern von Bright Data Kiro von einem statischen Codegenerator in einen dynamischen Agenten verwandelt, der Echtzeitdaten abrufen, Anti-Bot-Schutzmaßnahmen umgehen und strukturierte Ausgaben erzeugen kann.
- Wie Sie mit Kiro den gesamten Prozess des Abrufs von Live-Stellenmarktdaten, der Organisation in CSV-Dateien, der Erstellung von Analyseskripten und der Erstellung aufschlussreicher Berichte automatisieren können.
Besuchen Sie das Projekt auf GitHub.
Fangen wir also an!
Was ist Kiro?
Kiro ist eine KI-gestützte IDE, die die Arbeitsweise von Entwicklern durch spezifikationsgesteuerte Entwicklung und automatisierte Prozesse verändert. Im Gegensatz zu herkömmlichen KI-Codierungstools, die lediglich Code generieren, arbeitet Kiro selbstständig, prüft Codebases, ändert mehrere Dateien und erstellt komplette Funktionen von Anfang bis Ende.
Die wichtigsten technischen Funktionen:
- Spezifikationsgesteuerter Workflow: Kiro wandelt Eingabeaufforderungen in klare Anforderungen, technische Entwürfe und Aufgaben um, wodurch “Vibe-Coding” vermieden wird.
- Agenten-Haken: Automatisierte Aufgaben im Hintergrund, die die Aktualisierung der Dokumentation, das Testen und die Überprüfung der Codequalität verwalten.
- MCP-Integration: Integrierte Unterstützung für das Model Context Protocol ermöglicht direkte Verbindungen zu externen Tools, Datenbanken und APIs.
- Agentische Autonomie: Führt mehrstufige Entwicklungsaufgaben mit zielorientierter Argumentation aus.
Kiro baut auf der Grundlage von VS Code und den Claude-Modellen von Anthropic auf und behält die vertrauten Arbeitsabläufe bei, während es gleichzeitig eine starke Struktur für die gebrauchsfertige Entwicklung bietet.
Warum Kiro mit Bright Data MCP-Servern erweitern?
Die agentenbasierte Argumentation von Kiro ist stark, aber seine LLMs hängen von alten Trainingsdaten ab. Durch die Verbindung von Kiro mit dem Web-MCP-Server von Bright Data werden diese “eingefrorenen” Modelle zu Agenten mit Live-Daten. Sie können auf Echtzeit-Webinhalte zugreifen, Anti-Bot-Schutzmaßnahmen umgehen und strukturierte Ergebnisse direkt in den Workflow von Kiro einspeisen.
| MCP-Werkzeug | Verwenden Sie | 
|---|---|
| suche_maschine | Abrufen frischer Google/Bing/Yandex-SERP-Ergebnisse für sofortige Wettbewerbs- oder Trendforschung | 
| scrape_as_markdown | Einseitiger Scrape, der lesbares Markdown zurückgibt, perfekt für schnelle Dokumente/Beispiele | 
| scrape_batch | Paralleles Scrapen mehrerer URLs; ideal für Preisüberwachungen oder Massenprüfungen (fällt bei Zeitüberschreitung auf einseitiges Tool zurück) | 
| web_data_amazon_product | Sauberes JSON mit Titel, Preis, Bewertung und Bildern für jede Amazon ASIN, kein HTML-Parsing erforderlich | 
Wie dies hilft:
- Echtzeit-Inputs (Preise, Dokumente, soziale Trends) fließen direkt in die von Kiro generierten Spezifikationen und den Code ein.
- Automatische Anti-Bot-Behandlung bedeutet, dass sich die Agenten auf die Entwicklungslogik konzentrieren können und nicht auf Scraping-Kopfschmerzen.
- Strukturierte JSON-Antworten fließen direkt in TypeScript/Python ein, ohne dass Regex-Probleme auftreten.
Durch die Verbindung mit Bright Data MCP kann jede Kiro-Eingabeaufforderung Live-Daten” als Hauptbestandteil verwenden, wodurch sich die statische Codegenerierung in eine vollständige, einsatzbereite Automatisierung verwandelt.
So verbinden Sie Kiro mit Bright Data MCP
In diesem geführten Abschnitt erfahren Sie, wie Sie Kiro mit dem Web-MCP-Server von Bright Data installieren und konfigurieren. Das Endergebnis ist eine KI-Entwicklungsumgebung, die den Zugriff auf und die Verarbeitung von Echtzeit-Webdaten direkt in Ihrem Codierungsworkflow ermöglicht.
Insbesondere werden Sie ein erweitertes Kiro-Setup mit Webdatenfunktionen aufbauen und es verwenden, um:
- Scraping von Live-Daten von mehreren Websites
- Generierung strukturierter Spezifikationen auf der Grundlage aktueller Marktinformationen
- Verarbeiten und analysieren Sie die gesammelten Daten innerhalb Ihrer Entwicklungsumgebung
Führen Sie die folgenden Schritte aus, um loszulegen!
Voraussetzungen
Um diesem Tutorial zu folgen, benötigen Sie:
- Node.js 18+ lokal installiert (wir empfehlen die neueste LTS-Version)
- Zugang zu Kiro (erfordert die Anmeldung auf der Warteliste und den Erhalt einer Bestätigung)
- Ein Bright Data-Konto
Machen Sie sich keine Sorgen, wenn Sie noch kein Bright Data-Konto haben. Wir werden Sie in den nächsten Schritten bei der Einrichtung begleiten.
Schritt 1: Installieren und Konfigurieren von Kiro
Bevor Sie Kiro installieren können, müssen Sie sich auf der Warteliste unter kiro.dev eintragen und eine Zugangsbestätigung erhalten. Sobald Sie Zugang haben, folgen Sie der offiziellen Installationsanleitung.

Beim ersten Start sehen Sie den Willkommensbildschirm. Folgen Sie dem Einrichtungsassistenten, um Ihre IDE zu konfigurieren.
Schritt 2: Richten Sie Ihren Bright Data MCP-Server ein
Gehen Sie zu Bright Data und erstellen Sie ein Bright Data-Konto oder melden Sie sich bei Ihrem bestehenden Konto an.

Nach der Anmeldung befinden Sie sich auf der Startseite. Wechseln Sie in der linken Seitenleiste zum Abschnitt MCP.

Auf der MCP-Konfigurationsseite finden Sie zwei Optionen: Selbstgehostet und Gehostet. In diesem Tutorial verwenden wir die Option “Selbst gehostet”, die maximale Kontrolle bietet.

In Schritt 2 sehen Sie Ihren API-Schlüssel und einen MCP-Konfigurationscodeblock. Kopieren Sie den gesamten MCP-Konfigurationscode:
{
    "mcpServer": {
        "Bright Data": {
            "command": "npx",
            "args": ["@brightdata/mcp"],
            "env": {
                "API_TOKEN": "<api token>"
            }
        }
    }
}Dies enthält alle erforderlichen Verbindungsdetails und Ihr API-Token.
Schritt #3: MCP in Kiro konfigurieren
Öffnen Sie Kiro und erstellen Sie ein neues Projekt oder öffnen Sie einen bestehenden Ordner.
Navigieren Sie in der linken Seitenleiste zur Registerkarte Kiro. Dort sehen Sie vier Abschnitte:
- SPECS
- AGENT HOOKS
- AGENT STEERING
- MCP-DIENER

Klicken Sie auf den Abschnitt MCP SERVERS. Sie werden sehen, dass bereits ein vorkonfigurierter Server vorhanden ist. Entfernen Sie diese Standard-Serverkonfiguration.
Fügen Sie den MCP-Konfigurationscode hinzu, den Sie von Bright Data kopiert haben, indem Sie ihn in den Konfigurationsbereich einfügen.
Kiro beginnt mit der Verarbeitung der Konfiguration. Während die Verbindung hergestellt wird, kann zunächst der Status “Connecting…” oder “Not Connected” angezeigt werden.

Sobald die Verarbeitung erfolgreich abgeschlossen ist, ändert sich der Status in “Verbunden”, und vier MCP-Tools werden verfügbar:
- search_engine
- scrape_as_markdown
- search_engine_batch
- scrape_batch
Schritt Nr. 4: Überprüfen der MCP-Verbindung
Um die Integration zu testen, klicken Sie auf eines der verfügbaren MCP-Tools in der Seitenleiste. Dadurch wird das Tool automatisch zur Chat-Schnittstelle von Kiro hinzugefügt.
Drücken Sie die Eingabetaste, um den Test auszuführen. Kiro verarbeitet die Anfrage über den Bright Data MCP-Server und gibt korrekt formatierte Ergebnisse zurück, die bestätigen, dass die Integration korrekt funktioniert.

Perfekt! Ihre Kiro-Installation hat nun über die MCP-Integration Zugriff auf die Web Scraping-Funktionen von Bright Data. Sie können nun mit natürlichsprachlichen Eingabeaufforderungen Daten von jeder öffentlichen Website direkt in Ihrer Entwicklung extrahieren.
Schritt Nr. 5: Führen Sie Ihren ersten MCP-Task in Kiro aus
Testen wir nun die Kiro + Bright Data MCP-Integration mit einer praktischen Datenerfassungsaufgabe. Dieses Beispiel zeigt, wie aktuelle Arbeitsmarktdaten erfasst und automatisch verarbeitet werden können.
Test-Aufforderung:
Suchen Sie auf Google nach "Remote React Developer Jobs", scrapen Sie die Top 5 der Stellenanzeigen-Websites und extrahieren Sie Jobtitel, Unternehmen, Gehaltsspannen und erforderliche Fähigkeiten. Erstellen Sie eine CSV-Datei mit diesen Daten und generieren Sie ein Python-Skript, das die Durchschnittsgehälter und die häufigsten Anforderungen analysiert.Dies simuliert einen realen Anwendungsfall für:
- Marktforschung und Gehaltsbenchmarking
- Analyse von Qualifizierungstrends für die Karriereplanung
- Wettbewerbsanalyse für Einstellungsteams
Fügen Sie diese Eingabeaufforderung in die Chat-Schnittstelle von Kiro ein und drücken Sie die Eingabetaste.

Im Folgenden finden Sie die genaue Abfolge, die Kiro bei der Ausführung dieser Aufgabe befolgt hat:
- Suchphase
- Kiro rief das MCP-Tool search_engineauf, um bei Google nach “remote React developer jobs” zu suchen.
- Der Aufruf lieferte in ~3s eine Liste der wichtigsten Jobbörsen-URLs.
 
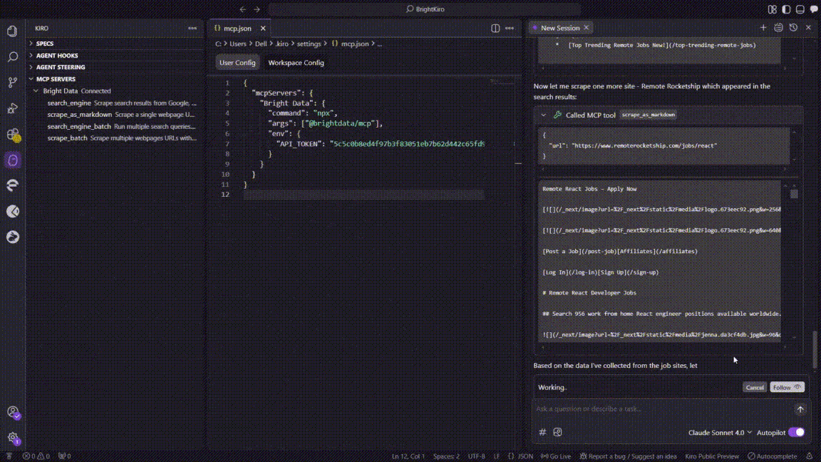
- Kiro rief das MCP-Tool 
- Batch-scrape-Versuch
- Kiro rief scrape_batchauf, um alle fünf URLs auf einmal abzurufen.
- Die Batch-Anforderung brach nach etwa 60 Sekunden ab, so dass Kiro einen MCP-Fehler protokollierte(32001 Request timed out).
 
- Kiro rief 
- Rückgriff auf Single-Page-Scraping
- Kiro wechselte zu scrape_as_markdownund scrapte jede Website nacheinander:
 - Indeed
- ZipRecruiter
- Wellfound
- Wir arbeiten aus der Ferne
 - Jeder Scrape wurde in 4-10 Sekunden abgeschlossen und lieferte lesbare Markdown-Dateien.
 
- Kiro wechselte zu 
- Datenstrukturierung
- Eine Parsing-Routine extrahierte Jobtitel, Unternehmen, Gehalt, Fähigkeiten und Quellfelder.
- Kiro aggregierte die bereinigten Zeilen in einer In-Memory-Tabelle.
 
- Erstellung der CSV-Datei
- Kiro speicherte die Tabelle als remote_react_jobs.csvinnerhalb des Arbeitsbereichs.
 
- Kiro speicherte die Tabelle als 
- Übergabe der Sitzung (Fortsetzung des Kontexts)
- Der ursprüngliche Chat überschritt das Kontextfenster von Kiro.
- Kiro eröffnete eine neue Chatsitzung und importierte automatisch den vorherigen Kontext, um Datenverluste zu vermeiden.
 
- Erstellung eines Python-Analyseskripts
- In der neuen Sitzung erstellte Kiro die Datei analyze_react_jobs.py, einschließlich:- CSV-Laden und Bereinigung
- Logik der Gehalts-/Fähigkeitszusammenfassung
- Matplotlib + Seaborn Diagramm-Code
 
- Das Skript endet mit print("Analyse abgeschlossen").
 
- In der neuen Sitzung erstellte Kiro die 
Die MCP-Tools von BrightData helfen Kiro bei der automatischen Verarbeitung:
- CAPTCHA-Auflösung und Bot-Erkennung auf Job-Seiten
- Datenextraktion aus verschiedenen Website-Layouts
- Standardisierung von Gehaltsformaten und Qualifikationslisten
- Erstellung einer geeigneten CSV-Struktur mit Kopfzeilen
- Adaptive Scraping-Strategie, wenn bei Batch-Operationen Zeitüberschreitungen auftreten
Schritt #6: Erkunden und Verwenden der Ausgabe
Nachdem Kiro die Aufgabe abgeschlossen hat, werden Sie zwei Hauptdateien in Ihrem Projektverzeichnis haben:
- remote_react_jobs.csv: Enthält strukturierte Stellenmarktdaten
- analyze_react_jobs.py: Python-Skript für Datenanalyse und Einblicke

Öffnen Sie die Datei remote_react_jobs.csv, um die gesammelten Daten zu sehen:
Die CSV-Datei enthält echte Stellenmarktdaten mit Spalten wie:
- Titel der Stelle
- Name des Unternehmens
- Gehaltsspanne
- Erforderliche Qualifikationen
- Quelle der Stellenbörse
Diese Daten stammen von aktuellen Stellenausschreibungen, nicht von Platzhalterinhalten. Der MCP-Server von Bright Data hat die komplexe Aufgabe übernommen, strukturierte Informationen aus mehreren Stellenbörsen mit unterschiedlichen Layouts und Formaten zu extrahieren.
Sehen Sie sich als nächstes das generierte Skript analyze_react_jobs.py an.
Das Skript enthält Funktionen zum:
- Laden und Bereinigen der CSV-Daten
- Berechnung der durchschnittlichen Gehaltsspannen
- Identifizierung der am häufigsten geforderten Fähigkeiten
- Zusammenfassende Statistiken zu generieren
- Erstellen von Visualisierungen und detaillierten Berichten
Bevor Sie das Analyseskript ausführen, installieren Sie die erforderlichen Abhängigkeiten:
pip install -r requirements.txtFühren Sie dann das Analyseskript aus, um detaillierte Einblicke zu erhalten:
python analyze_react_jobs.pyWenn Sie das Skript ausführen, erzeugt es automatisch zwei zusätzliche Dateien:
1. Detaillierter Textbericht (react_jobs_analysis_report.txt):

2. Visuelles Analysediagramm (react_jobs_analysis.png):

Die umfassende Analyse basiert auf 72 erfolgreich gesammelten Jobs.
Die erzeugte Visualisierung liefert vier wichtige Erkenntnisse:
- Jobtyp-Verteilung: Klare Aufschlüsselung von Vollzeit- vs. Vertragsstellen vs. Teilzeitstellen
- Die 10 am häufigsten benötigten Qualifikationen: Visuelle Darstellung der Häufigkeit des Qualifikationsbedarfs
- Jobs nach Quelle: Plattform-spezifisches Stellenausschreibungsvolumen
- Gehaltsverteilung: Histogramm mit Gehaltsspannen für alle Positionen
Dies zeigt, wie Kiro eine einfache Anfrage in natürlicher Sprache in einen vollständigen Datenerfassungs- und Analyseprozess verwandelt. Die Integration kümmert sich automatisch um Web-Scraping-Probleme, wie z. B. die Anpassung bei Zeitüberschreitungen von Batch-Operationen, und erstellt gleichzeitig einsatzbereiten Code, detaillierte Berichte und professionelle Visualisierungen für die laufende Marktforschung.
Fazit
Das war’s für dieses Tutorial. In diesem Blog haben Sie erfahren, wie Sie Kiro verbessern können, indem Sie es mit den Web MCP-Servern von Bright Data verbinden. Dadurch können Sie Live-Webdaten abrufen und Echtzeitinformationen direkt in Ihrer KI-Entwicklungsumgebung verarbeiten.
Wir haben dies anhand eines praktischen Beispiels für das Scrapen, Bereinigen, Analysieren und Visualisieren von Remote-React-Entwickleraufträgen aus verschiedenen Quellen gezeigt. Diese vollständige Automatisierung zeigt die Stärke der Kombination der KI von Kiro mit den erstklassigen Scraping-Tools von Bright Data.
Mithilfe dieser Integration können Entwickler über die statische Codegenerierung hinausgehen und vollautomatische, datengesteuerte Workflows nutzen, die die Produktentwicklung beschleunigen und die Genauigkeit verbessern.
Erstellen Sie noch heute Ihr Bright Data-Konto und nutzen Sie Echtzeit-Webintelligenz zur Unterstützung Ihrer KI-Agenten.
 
               
         
       
         
       
        